说明:
很多IC厂家仅发布了内部Flash算法文件,并没有提供读写保护算法文件,也就是选项字节算法文件,需要我们制作。
实际上当前已经发布的TOOL版本,已经自制很多了,比如已经支持的兆易创新大部分型号,灵动微MM32的大部分型号,新唐的大部分型号等。但是依然有些厂家还没自制,所以陆续开始为这些厂家提供读写保护支持。
近期已经自制了STM32H7全系列,STM32U5全系列,国民技术N32G003,N32G031, N32G43x,N32G030,N32G033,N32G401,复旦微FM33LE,FM33LG,FM33LC, FM33FR系列,华大电子的CIU32F003,CIU32D655系列,凌欧的LKS32MC03X,LKS32MC45x,LKS32MC05x,LKS32MC08x,武汉芯源CW32L010,CW32L011, CW32L012,领芯微LCM32F067, 灵动微MM32G0005提供Flash保护支持
这次为兆易创新GD32C113添加支持
实现效果:
从2.32版本开始将正式带此支持,支持解除和使能。

实现代码和原理
通过H7-TOOL的LUA小程序就可以方便的实现保护解除和使能,不需要自制算法文件。
对应的代码如下,这个不需要用户去管,已经封装到TOOL里面了,这里给大家分享是方便大家了解:
[Lua] 纯文本查看 复制代码 -------------------------------------------------------
-- 文件名 : GD32C11x_128K.lua
-- 版 本 : V1.0 2023-07-25
-- 说 明 :
-------------------------------------------------------
print("load \"GD32C11x_128K.lua\" ok")
IncludeList = {
"0:/H7-TOOL/Programmer/Device/GigaDevice/Lib/GD32C11x_Lib_M4.lua"
}
function config_cpu(void)
CHIP_TYPE = "SWD" --指定器件接口类型: "SWD", "SWIM", "SPI", "I2C", "UART"
AlgoFile_FLASH = "0:/H7-TOOL/Programmer/Device/GigaDevice/FLM/GD32C11x.FLM"
AlgoFile_OTP = ""
AlgoFile_OPT = ""
AlgoFile_QSPI = ""
FLASH_ADDRESS = 0x08000000 --CPU内部FLASH起始地址
FLASH_SIZE = 128 * 1024
RAM_ADDRESS = 0x20000000 --CPU内部RAM起始地址
--Flash算法文件加载内存地址和大小
AlgoRamAddr = RAM_ADDRESS
AlgoRamSize = 32 * 1024
MCU_ID = 0x2BA01477
UID_ADDR = 0x1FFFF7E8 --UID地址,不同的CPU不同
UID_BYTES = 12
--缺省校验模式
VERIFY_MODE = 3 --校验模式: 0:自动(FLM提供校验函数或读回) 1:读回 2:软件CRC32 3:STM32硬件CRC32
--OB使用文件方式烧录(适合256字节以上)
OB_FILE_USED = 0 --1表示使用文件方式烧录,0表示用字符串方式烧录,-1表示不支持OB区烧录
--地址组中的FFFFFFFF表示原始数据中插入一个取反的字节
OB_ADDRESS = "1FFFF800 FFFFFFFF 1FFFF802 FFFFFFFF 1FFFF804 FFFFFFFF 1FFFF806 FFFFFFFF 1FFFF808 FFFFFFFF 1FFFF80A FFFFFFFF 1FFFF80C FFFFFFFF 1FFFF80E FFFFFFFF"
OB_SECURE_OFF = "A5 FF FF FF FF FF FF FF" --SECURE_ENABLE = 0时,编程完毕后写入该值(解除加密)
OB_SECURE_ON = "00 FF FF FF FF FF FF FF" --SECURE_ENABLE = 1时,编程完毕后写入该值(芯片加密)
--判断读保护和写保护的条件(WRP = Write protection)
OB_WRP_ADDRESS = {0x1FFFF800, 0x1FFFF808, 0x1FFFF80A, 0x1FFFF80C, 0x1FFFF80E} --内存地址
OB_WRP_MASK = {0xFF, 0xFF, 0xFF, 0xFF, 0xFF} --读出数据与此数相与
OB_WRP_VALUE = {0xA5, 0xFF, 0xFF, 0xFF, 0xFF} --相与后与此数比较,相等表示没有保护
--额外的控制指令
FLM_INIT_BEFOR_PROG = 1 --编程前需要重新执行一下Init
FLM_INIT_BEFOR_VERIFY = 1 --FlM Verify前需要重新执行一下Init
end
--用于PC软件, 设置缺省配置参数
function pc_default(void)
TVCC_VOLT = 3.3 --定义CPU供电电压TVCC
VERIFY_MODE = 0 --校验模式: 0:自动(FLM提供校验函数或读回) 1:读回 2:软件CRC32 3:STM32硬件CRC32
REMOVE_RDP_POWEROFF = 1 --写完OB后需要断电
POWEROFF_TIME1 = 0 --写完OB延迟时间ms
POWEROFF_TIME2 = 100 --断电时间ms
POWEROFF_TIME3 = 20 --上电后等待时间ms
SWD_CLOCK_DELAY_0 = 0 --单路烧录时的时钟延迟
SWD_CLOCK_DELAY_1 = 0 --多路烧录时的时钟延迟
AUTO_REMOVE_PROTECT = 1 --自动解除读保护
NOTE_PC = ""
--供PC软件选择算法的列表
AlgoFile_List = {
"AlgoFile_FLASH", FLASH_ADDRESS, FLASH_SIZE,
}
end
---------------------------结束-----------------------------------
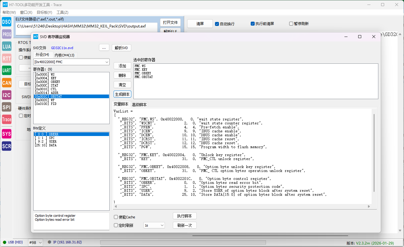
通过TOOL的寄存器检测功能可以了解各种寄存器地址和状态信息,大大方便算法文件自制:
|