硬汉嵌入式论坛

 找回密码
 立即注册
查看: 142|回复: 0
收起左侧

[脱机烧录] H7-TOOL自制Flash读写保护算法系列,为国民技术N32G401和G033制作使能和解除算法,支持在线烧录和脱机烧录使用(2026-03-31)

[复制链接]

1万

主题

7万

回帖

12万

积分

管理员

Rank: 9Rank: 9Rank: 9

积分
121980
QQ
发表于 2026-3-31 09:49:43 | 显示全部楼层 |阅读模式
说明:

很多IC厂家仅发布了内部Flash算法文件,并没有提供读写保护算法文件,也就是选项字节算法文件,需要我们制作。

实际上当前已经发布的TOOL版本,已经自制很多了,比如已经支持的兆易创新大部分型号,新唐的大部分型号等。但是依然有些厂家还没自制,所以陆续开始为这些厂家提供读写保护支持。

近期已经自制了STM32H7全系列,STM32U5全系列,国民技术N32G003,N32G031,  N32G43x,N32G030,复旦微FM33LE,FM33LG,FM33LC,  FM33FR系列,华大电子的CIU32F003,CIU32D655系列,凌欧的LKS32MC03X,LKS32MC45x,LKS32MC05x,LKS32MC08x,武汉芯源CW32L010,CW32L011, CW32L012,领芯微LCM32F067提供Flash保护支持

这次为国民技术N32G401和G033添加支持

实现效果:

从2.32版本开始将正式带此支持,支持解除和使能。

N32G401

123.png

N32G033
这个芯片不管是否接了硬件复位引脚均可,这里选项硬件复位模式模式即可

124.png

实现代码和原理

通过H7-TOOL的LUA小程序就可以方便的实现保护解除和使能,不需要自制算法文件。

对应的代码如下,这个不需要用户去管,已经封装到TOOL里面了,这里给大家分享是方便大家了解:

[Lua] 纯文本查看 复制代码
-------------------------------------------------------
-- 文件名 : N32G401x6_32.lua
-- 版  本 : V1.0  2022-08-18
-- 说  明 : 国民技术
-------------------------------------------------------

print("load \"N32G401x6_32.lua\" ok")

IncludeList = {
        "0:/H7-TOOL/Programmer/Device/Nationstech/Lib/N32G401_Lib.lua"
}

function config_cpu(void)
        CHIP_TYPE = "SWD"                --指定器件接口类型: "SWD", "SWIM", "SPI", "I2C", "UART"

        AlgoFile_FLASH = "0:/H7-TOOL/Programmer/Device/Nationstech/FLM/N32G401.FLM"
        AlgoFile_OTP   = ""
        AlgoFile_OPT   = ""
        AlgoFile_QSPI  = ""

        FLASH_ADDRESS = 0x08000000                --CPU内部FLASH起始地址
        FLASH_SIZE = 32 * 1024
        
        RAM_ADDRESS = 0x20000000                --CPU内部RAM起始地址

        --Flash算法文件加载内存地址和大小
        AlgoRamAddr = RAM_ADDRESS
        AlgoRamSize = 8 * 1024

        MCU_ID = 0x2BA01477

        UID_ADDR = 0x1FFFF7F0                           --UID地址
        UID_BYTES = 12

        --缺省校验模式
        VERIFY_MODE = 0                                -- 0:读回校验, 1:软件CRC32校验, 其他:扩展硬件CRC(需要单片机支持)

        ERASE_CHIP_TIME = 1000                --全片擦除时间ms(仅用于进度指示)

        OB_FILE_USED        = 0                --1表示使用文件方式烧录,0表示用字符串方式烧录,-1表示不支持OB区烧录        
        
        --0B 有9字节
        OB_ADDRESS     = "1FFFF800 FFFFFFFF 1FFFF802 FFFFFFFF 1FFFF804 FFFFFFFF 1FFFF806 FFFFFFFF 1FFFF808 FFFFFFFF 1FFFF80A FFFFFFFF 1FFFF80C FFFFFFFF 1FFFF80E FFFFFFFF"
                                        
        OB_SECURE_OFF  = "A5 FF FF FF FF FF FF FF"        --SECURE_ENABLE = 0时,编程完毕后写入该值
        OB_SECURE_ON   = "00 FF FF FF FF FF FF FF"        --SECURE_ENABLE = 1时,编程完毕后写入该值
        --L1 : 00 FF FF FF
        --L2 : CC 3C FF 00

        --判断读保护和写保护的条件(WRP = Write protection)
        OB_WRP_ADDRESS   = {0x1FFFF800, 0x1FFFF810}  --内存地址
        OB_WRP_MASK           = {0xFF, 0xFF}                --读出数据与此数相与
        OB_WRP_VALUE          = {0xA5, 0xFF}                --相与后与此数比较,相等表示没有保护
end

--用于PC软件, 设置缺省配置参数
function pc_default(void)
        TVCC_VOLT = 3.3                        --定义CPU供电电压TVCC
        
        VERIFY_MODE = 0                        --校验模式: 0:自动(FLM提供校验函数或读回) 1:读回  2:软件CRC32  3:STM32硬件CRC32

        REMOVE_RDP_POWEROFF = 1 --写完OB后需要断电
        POWEROFF_TIME1 = 0           --写完OB延迟时间ms
        POWEROFF_TIME2 = 100           --断电时间ms
        POWEROFF_TIME3 = 20           --上电后等待时间ms

        SWD_CLOCK_DELAY_0 = 0         --单路烧录时的时钟延迟
        SWD_CLOCK_DELAY_1 = 0         --多路烧录时的时钟延迟
        
        AUTO_REMOVE_PROTECT = 1 --自动解除读保护


        NOTE_PC = ""
        --供PC软件选择算法的列表
        AlgoFile_List = {
                "AlgoFile_FLASH", FLASH_ADDRESS, FLASH_SIZE,
        }        
        
end

---------------------------结束-----------------------------------


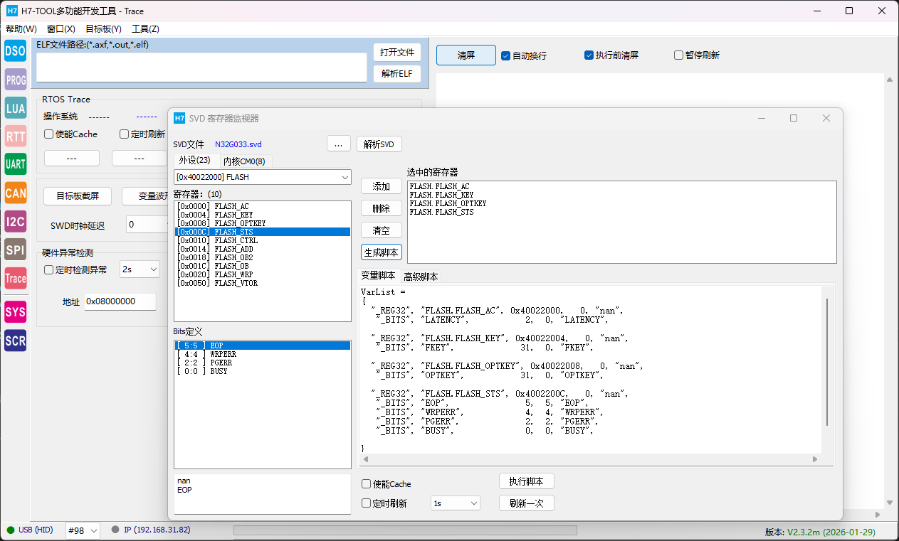
通过TOOL的寄存器检测功能可以了解各种寄存器地址和状态信息,大大方便算法文件自制:

123.png

相关帖子

回复

使用道具 举报

您需要登录后才可以回帖 登录 | 立即注册

本版积分规则

QQ|小黑屋|Archiver|手机版|硬汉嵌入式论坛

GMT+8, 2026-4-10 11:30 , Processed in 0.498710 second(s), 31 queries .

Powered by Discuz! X3.4 Licensed

Copyright © 2001-2023, Tencent Cloud.

快速回复 返回顶部 返回列表